Return to Lessons Index Sitemap Back to Learning Path 6 of 15
CRF TABLES
             
           
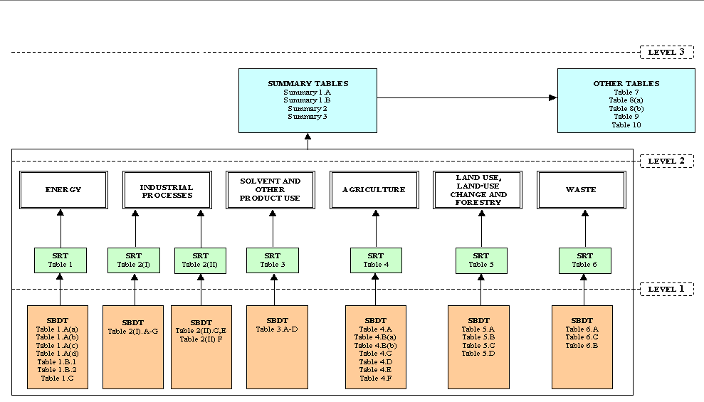
  Structure

Click here to view larger image.


 
 

The CRF can be separated into 3 distinct levels, where each level entails a greater degree of information aggregation. These levels are indicated in the figure. From level 1, information is aggregated into Sectoral summaries. That information is then further aggregated into national summaries.

Each table in the CRF is made up of a large number of spreadsheet cells. The general rule is that shaded cells are either for notation or are automatically filled in by the software. Unshaded cells are to be filled in by the Party. Every unshaded cell in a Party’s CRF submission should be completed with either a data entry (i.e., number) or one of the standard CRF notation keys. Click here if you would like to re-familiarize yourself with these notation keys